
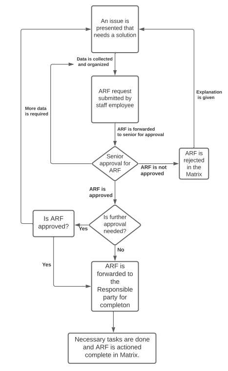
ARF process flow chart Print
Created by: Spencer Waters
Modified on: Wed, 18 Aug, 2021 at 3:10 PM
Did you find it helpful? Yes No
Send feedbackSorry we couldn't be helpful. Help us improve this article with your feedback.
Modified on: Wed, 18 Aug, 2021 at 3:10 PM

Did you find it helpful? Yes No
Send feedback